반응형
< Performance >
- XenCenter 콘솔에서 XenServer 의 상태를 확인

| 서버 표시색 | 서버 상태 |
| 초록색 | 정상 상태 |
| 주황색 | 서버가 꺼지거나 켜지는 진행 상태 |
| 빨간색 | 서버가 꺼져있거나 통신이 안 되는 상태 |
| 노란색(화살표) | 서버 Hotfix Update 가능 상태 |
| 빨간색(X표시) | Crash Dump 생성 상태 |
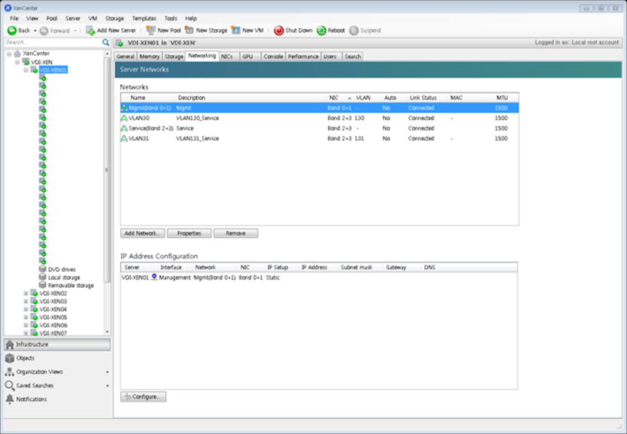
< Networking >
- Network 점검을 통해 Xenserver의 통신 확인

| Link Status 상태 | 연결 상태 |
| Connected | 연결 |
| Disconnected | 연결되지 않음 |
< DDC 서버 점검 >
- Citrix 관련 서비스 상태를 확인
- 시작 유형이 자동이면서 상태가 시작됨이 아닌 서비스는 수동으로 실행

< Citrix Studio에서 배포된 Desktop 상태 점검 >
- Registration State 가 Registered 상태이며, Maintenance 가 Off 상태이면 정상 접속이 가능
- Registration State 가 Unregistered 상태이거나, Power State 가 Off 상태에서 켜지지 않을 경우 가상 PC를 점검

< StoreFront 서버 점검 >
- StoreFront 관련 서비스 상태를 확인
- 시작 유형이 자동이면서 상태가 시작됨이 아닌 서비스는 수동으로 실행

< License 서버 점검 >
- License 관련 서비스 상태를 확인
- 시작 유형이 자동이면서 상태가 시작됨이 아닌 서비스는 수동으로 실행

반응형
'VDI > CITRIX' 카테고리의 다른 글
| [CITRIX]Machine Catalog - Add Machines (0) | 2022.09.21 |
|---|---|
| [CITRIX]Machine Catalog Setup (0) | 2022.09.20 |
| [CITRIX]Citrix Studio 화면 안내 (0) | 2022.09.20 |
| [CITRIX]Configuration 관리 - 신규 관리자 추가 / 권한 (0) | 2022.09.18 |
| [CITRIX]XenDesktop 구성 요소 (0) | 2022.09.18 |